n8n AI-Powered Information Monitoring with OpenAI, Google Sheets, Jina AI and Slack
Overview
🔔 AI-Powered Information Monitoring with OpenAI, Google Sheets, Jina AI and Slack
This n8n AI-Powered Information Monitoring with OpenAI, Google Sheets, Jina AI and Slack workflow enables automated and AI-driven topic monitoring, delivering concise article summaries directly to a Slack channel in a structured and easy-to-read format. It allows users to stay informed on specific topics of interest effortlessly, without manually checking multiple sources, ensuring a time-efficient and focused monitoring experience.
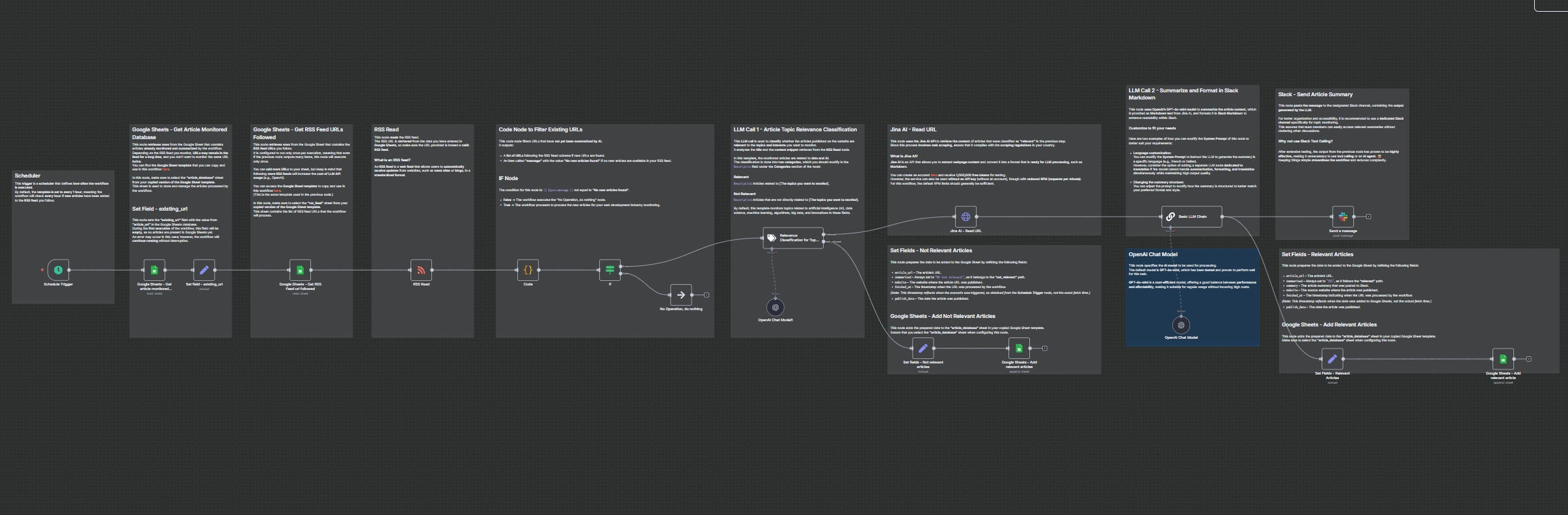
🔧 Workflow Steps:
- Schedule Trigger: Initiates the workflow at regular intervals (default: every hour) to check for new articles.
- Google Sheets – Get article monitored database: Retrieves a list of previously monitored articles from Google Sheets to prevent duplicate processing.
- Set field – existing_url: Extracts existing article URLs from the Google Sheet to prepare for comparison.
- Google Sheets – Get RSS Feed url followed: Fetches the list of RSS feed URLs to be monitored from a dedicated Google Sheet.
- RSS Read: Reads and ingests the latest content from the specified RSS feeds.
- Code: Filters out articles that have already been processed, ensuring only new content proceeds.
- If: Checks if new articles are found; if not, the workflow pauses until new content is available.
- Relevance Classification for Topic Monitoring: Uses OpenAI to classify articles as ‘relevant’ or ‘not relevant’ based on predefined topics (e.g., AI, data science, machine learning).
- Set fields – Not relevant articles: Prepares data for articles classified as ‘not relevant’ before logging them in Google Sheets.
- Google Sheets – Add relevant articles: Logs the details of articles (both relevant and not relevant) into the Google Sheet database for tracking.
- Jina AI – Read URL: Extracts the full web content of relevant articles and converts it into a structured format (like Markdown) for AI processing.
- OpenAI Chat Model: Specifies the AI model (default: GPT-4o-mini) used for summarizing and processing article content.
- Basic LLM Chain: Summarizes the relevant article content using OpenAI and formats it into a Slack-compatible Markdown message.
- Slack1: Publishes the AI-generated summary and article link to a designated Slack channel.
- Set Fields – Relevant Articles: Prepares data for articles classified as ‘relevant’, including the generated summary, before logging them.
- Google Sheets – Add relevant article: Records the comprehensive details, including the summary, of relevant articles into the Google Sheet database.
📌 Use Cases:
- Industry professionals looking to track key developments in their field.
- Research teams who need up-to-date insights on specific topics.
- Companies aiming to keep their teams informed with relevant content.
🧰 Required Credentials:
- OpenAI API
- Jina AI API
- Slack API
- Google Sheets
⚙️ Notes & Enhancements:
- Ensure compliance with web scraping legal regulations in your country.
- The LLM can be customized to generate summaries in different languages or alter the summary structure by modifying the System Prompt.
- While tool calling is not used for Slack, the current output format is highly effective and simple.
- During the first run, if no articles are in Google Sheets, an error might occur but the workflow will continue.
- Adding more RSS feed URLs to the Google Sheet will increase LLM API usage costs.
- Jina AI can be used without an API key, but with reduced requests per minute (RPM).
Workflow Editor Screenshot

Workflow JSON Code
{ "id": "Xk0W98z9DVrNHeku", "meta": { "instanceId": "b9faf72fe0d7c3be94b3ebff0778790b50b135c336412d28fd4fca2cbbf8d1f5", "templateCredsSetupCompleted": true }, "name": "AI-Powered Information Monitoring with OpenAI, Google Sheets, Jina AI and Slack", "tags": [], "nodes": [ { "id": "704de862-43e5-4322-ae35-45b505e68bb6", "name": "OpenAI Chat Model", "type": "@n8n/n8n-nodes-langchain.lmChatOpenAi", "position": [ 4220, 380 ], "parameters": { "options": {} }, "credentials": { "openAiApi": { "id": "", "name": "OpenAi Connection" } }, "typeVersion": 1.1 }, { "id": "eaae54b0-0500-47a7-ad8f-097e0882d21c", "name": "Basic LLM Chain", "type": "@n8n/n8n-nodes-langchain.chainLlm", "position": [ 4180, -120 ], "parameters": { "text": "={{ $json.data }}", "messages": { "messageValues": [ { "message": "=You are an AI assistant responsible for summarizing articles **in English** and formatting them into Slack-compatible messages. \nYour job is to create a clear and concise summary following the guidelines below and format it in Slack-specific Markdown format. \n\n---\n\n## 1. Title with Link \n\n- Format the article title as a **clickable link** using Slack's Markdown syntax: \n `<URL|*Title of the article*>`. \n- The title should be clear and engaging to encourage readers to click. \n\n---\n\n## 2. Section Headings \n\n- Use **bold text** to introduce different sections of the summary by wrapping the text with `*` symbols. \n- Ensure headings are descriptive and guide the reader through the content effectively. \n\n---\n\n## 3. Key Points \n\n- Present key insights using **bullet points**, using the `•` symbol for listing important information. \n- Each point should be concise, informative, and directly related to the article's topic. \n\n---\n\n## 4. Content Summary \n\n- Provide a brief but comprehensive overview of the article's content. \n- Use plain text and line breaks to separate paragraphs for improved readability. \n- Focus on the most important aspects without unnecessary details. \n\n---\n\n## 5. Context and Relevance \n\n- Explain why the article is important and how it relates to the reader's interests. \n- Highlight its relevance to ongoing trends or industry developments. \n\n---\n\n## Message Structure \n\nThe output should follow this structured format: \n\n1. **Title with link** – Present the article as a clickable link formatted in Slack Markdown. \n2. **Summary sections** – Organized under clear headings to enhance readability. \n3. **Key insights** – Presented as bullet points for quick scanning. \n4. **Contextual analysis** – A brief explanation of the article's relevance and importance. \n\n---\n\n## Slack Markdown Formatting Guide \n\nEnsure the message follows Slack's Markdown syntax for proper display: \n\n- **Bold text:** Use `*bold text*`. \n- **Italic text:** Use `_italic text_`. \n- **Bullet points:** Use `•` or `-` for lists. \n- **Links:** Format as `<URL|*text*>` to create clickable links. \n- **Line breaks:** Use a blank line to separate paragraphs for readability. \n\n---\n\n## Example of Slack-formatted Output \n\n🔔 *New article from n8n Blog* \n\n<https://blog.n8n.io/self-hosted-ai/|*Introducing the Self-hosted AI Starter Kit: Run AI locally for privacy-first solutions*> \n\n*Summary of the article* \nn8n has launched the Self-hosted AI Starter Kit, a Docker Compose template designed to simplify the deployment of local AI tools. This initiative addresses the growing need for on-premise AI solutions that enhance data privacy and reduce reliance on external APIs. The starter kit includes tools like Ollama, Qdrant, and PostgreSQL, providing a foundation for building self-hosted AI workflows. While it's tailored for proof-of-concept projects, users can customize it to fit specific requirements. \n\n*Key Points* \n• The Self-hosted AI Starter Kit facilitates quick setup of local AI environments using Docker Compose. \n• It includes preconfigured AI workflow templates and essential tools such as Ollama, Qdrant, and PostgreSQL. \n• Running AI on-premise offers benefits like improved data privacy and cost savings by minimizing dependence on external API calls. \n• The kit is designed for easy deployment on local machines or personal cloud instances like Digital Ocean and runpod.io. \n• n8n emphasizes the flexibility of their platform, allowing integration with over 400 services, including Google, Slack, Twilio, and JIRA, to streamline AI application development. \n\n*Context and Relevance* \nThis article introduces a practical solution for organizations and developers seeking to implement AI workflows locally. By providing a ready-to-use starter kit, n8n addresses common challenges associated with setting up and maintaining on-premise AI systems, promoting greater control over data and potential cost efficiencies.\n \n---\n\nEnsure that the message is formatted according to Slack's requirements to improve readability and engagement. \n" } ] }, "promptType": "define" }, "typeVersion": 1.5 }, { "id": "a3a10ccd-26f9-4b05-a79f-8754f619c153", "name": "Schedule Trigger", "type": "n8n-nodes-base.scheduleTrigger", "position": [ -840, 120 ], "parameters": { "rule": { "interval": [ { "field": "minutes", "minutesInterval": 15 } ] } }, "typeVersion": 1.2 }, { "id": "54ed8957-39be-4ad4-bea7-f56308d75a91", "name": "RSS Read", "type": "n8n-nodes-base.rssFeedRead", "onError": "continueRegularOutput", "position": [ 800, 120 ], "parameters": { "url": "={{ $json.rss_feed_url }}", "options": { "ignoreSSL": false } }, "executeOnce": false, "typeVersion": 1.1 }, { "id": "1ec53a9a-ca21-4da2-ab94-55b863a27aff", "name": "Relevance Classification for Topic Monitoring", "type": "@n8n/n8n-nodes-langchain.textClassifier", "position": [ 2380, -20 ], "parameters": { "options": { "fallback": "discard" }, "inputText": "={{ $json.title }}\n{{ $json.contentSnippet }}", "categories": { "categories": [ { "category": "relevant", "description": "Articles related to artificial intelligence (AI), data science, machine learning, algorithms, big data, or innovations in these fields." }, { "category": "not_relevant", "description": "Articles not directly related to artificial intelligence (AI), data science, machine learning, algorithms, big data, or innovations in these fields." } ] } }, "typeVersion": 1 }, { "id": "840431b1-cf2e-45e2-a79c-cab90f46a452", "name": "Sticky Note", "type": "n8n-nodes-base.stickyNote", "position": [ 2240, -480 ], "parameters": { "color": 7, "width": 600, "height": 960, "content": "## LLM Call 1 - Article Topic Relevance Classification \n\nThis **LLM call** is used to **classify** whether the articles published on the website are **relevant** to the **topics and interests** you want to monitor. \nIt analyzes the **title** and the **content snippet** retrieved from the **RSS Read** node. \n\nIn this template, the monitored articles are related to **data and AI.** \nThe classification is done into **two categories**, which you should modify in the `Description` field under the **Categories** section of the node:\n\n### Relevant \n`Description`: Articles related to **[The topics you want to monitor]**. \n\n### Not Relevant \n`Description`: Articles that are not directly related to **[The topics you want to monitor]**.\n\nBy default, this template monitors topics related to artificial intelligence (AI), data science, machine learning, algorithms, big data, and innovations in these fields.\n" }, "typeVersion": 1 }, { "id": "7dbc2246-9e1a-4c2e-a051-703e10e5fa0e", "name": "Sticky Note3", "type": "n8n-nodes-base.stickyNote", "position": [ 4020, -660 ], "parameters": { "color": 7, "width": 600, "height": 680, "content": "## LLM Call 2 - Summarize and Format in Slack Markdown \n\nThis node **uses OpenAI's GPT-4o-mini model** to **summarize the article content**, which is provided as **Markdown text** from Jina AI, and formats it in **Slack Markdown** to enhance readability within Slack. \n\n### Customize to fit your needs \n\nHere are two examples of how you can modify the **System Prompt** of this node to better suit your requirements: \n\n- **Language customization:** \n You can modify the **System Prompt** to instruct the LLM to generate the summary in a specific language (e.g., French or Italian). \n However, consider the option of adding a separate LLM node **dedicated to translation** if the model cannot handle **summarization, formatting, and translation** simultaneously while maintaining high output quality.\n\n- **Changing the summary structure:** \n You can adjust the prompt to modify how the summary is structured to better match your preferred format and style.\n" }, "typeVersion": 1 }, { "id": "b472f924-81d9-4b99-8620-d95b286800c5", "name": "Google Sheets - Get RSS Feed url followed", "type": "n8n-nodes-base.googleSheets", "position": [ 260, 120 ], "parameters": { "options": {}, "sheetName": { "__rl": true, "mode": "list", "value": "gid=0", "cachedResultUrl": "https://docs.google.com/spreadsheets/d/1F2FzWt9FMkA5V5i9d_hBJRahLDvxs3DQBOLkLYowXbY/edit#gid=0", "cachedResultName": "rss_feed" }, "documentId": { "__rl": true, "mode": "list", "value": "1F2FzWt9FMkA5V5i9d_hBJRahLDvxs3DQBOLkLYowXbY", "cachedResultUrl": "https://docs.google.com/spreadsheets/d/1F2FzWt9FMkA5V5i9d_hBJRahLDvxs3DQBOLkLYowXbY/edit?usp=drivesdk", "cachedResultName": "Template - AI-Powered Information Monitoring" }, "authentication": "serviceAccount" }, "credentials": { "googleApi": { "id": "", "name": "Google Sheets account" } }, "executeOnce": true, "typeVersion": 4.5 }, { "id": "c2a571f0-614f-41cf-b0b0-db4c714a8ab8", "name": "Sticky Note4", "type": "n8n-nodes-base.stickyNote", "position": [ 80, -480 ], "parameters": { "color": 7, "width": 460, "height": 960, "content": "## Google Sheets - Get RSS Feed URLs Followed \nThis node **retrieves rows** from the Google Sheet that contains the **RSS feed URLs** you follow. \nIt is configured to run only once per execution, meaning that even if the previous node outputs many items, this node will execute only once. \n\nYou can **add more URLs** to your sheet, but keep in mind that following **more RSS feeds** will increase the **cost of LLM API usage** (e.g., OpenAI). \n\nYou can access the **Google Sheet template** to copy and use in this workflow [here](https://docs.google.com/spreadsheets/d/1F2FzWt9FMkA5V5i9d_hBJRahLDvxs3DQBOLkLYowXbY/). \n(*This is the same template used in the previous node.*)\n\nIn this node, make sure to select the **\"rss_feed\"** sheet from your **copied version of the Google Sheet template**. \nThis sheet contains the list of RSS feed URLs that the workflow will process." }, "typeVersion": 1 }, { "id": "90e34a2f-f326-4c83-ae26-d8f38d983c21", "name": "Sticky Note6", "type": "n8n-nodes-base.stickyNote", "position": [ 620, -480 ], "parameters": { "color": 7, "width": 460, "height": 960, "content": "## RSS Read \nThis node **reads** the RSS feed. \nThe RSS URL is **retrieved** from the data you have entered in **Google Sheets**, so make sure the URL provided is indeed a **valid RSS feed**. \n\n### What is an RSS feed? \nAn **RSS feed** is a **web feed** that allows users to **automatically receive updates** from websites, such as **news sites** or **blogs**, in a **standardized format**.\n" }, "typeVersion": 1 }, { "id": "06c22fcc-6fb6-4646-8cd2-3e2c48a56fbc", "name": "Sticky Note5", "type": "n8n-nodes-base.stickyNote", "position": [ 2940, -480 ], "parameters": { "color": 7, "width": 960, "height": 500, "content": "## Jina AI - Read URL\n\nThis node **uses the Jina AI API** to **retrieve the content** of articles that were classified as **\"relevant\"** in the previous step. \nSince this process **involves web scraping**, ensure that it complies with the **scraping regulations** in your country. \n\n### What is Jina AI? \n**Jina AI** is an API that allows you to **extract webpage content** and convert it into a format that is **ready for LLM processing**, such as **Markdown**. \n\nYou can create an account [here](https://jina.ai/) and receive **1,000,000 free tokens** for testing. \nHowever, the service can also be used **without an API key** (without an account), though with **reduced RPM (requests per minute)**. \nFor this workflow, the default RPM limits should generally be sufficient.\n" }, "typeVersion": 1 }, { "id": "3f8a0ce3-d7b3-400b-bc03-1a233f441429", "name": "Slack1", "type": "n8n-nodes-base.slack", "position": [ 4940, -120 ], "webhookId": "", "parameters": { "text": "={{ $json.text }}", "select": "channel", "channelId": { "__rl": true, "mode": "list", "value": "C0898R9G7JP", "cachedResultName": "topic-monitoring" }, "otherOptions": {}, "authentication": "oAuth2" }, "credentials": { "slackOAuth2Api": { "id": "", "name": "slack-topic-monitoring" } }, "typeVersion": 2.3 }, { "id": "6920300f-fd0e-41dc-adf6-ed5a3a267b3f", "name": "Sticky Note8", "type": "n8n-nodes-base.stickyNote", "position": [ -460, -480 ], "parameters": { "color": 7, "width": 460, "height": 960, "content": "## Google Sheets - Get Article Monitored Database \nThis node **retrieves rows** from the Google Sheet that contains articles **already monitored and summarized** by the workflow. \nDepending on the RSS feed you monitor, **URLs may remain in the feed for a long time**, and you don't want to monitor the same URL **twice**. \nYou can find the **Google Sheet template** that you can copy and use in this workflow [here](https://docs.google.com/spreadsheets/d/1F2FzWt9FMkA5V5i9d_hBJRahLDvxs3DQBOLkLYowXbY/edit?gid=1966921272#gid=1966921272).\n\nIn this node, make sure to select the **\"article_database\"** sheet from your **copied version of the Google Sheet template**. \nThis sheet is used to store and manage the articles processed by the workflow.\n\n\n---\n\n## Set Field - existing_url \n\nThis node sets the **\"existing_url\"** field with the value from **\"article_url\"** in the Google Sheets database. \nDuring the **first execution** of the workflow, this field will be **empty**, as no articles are present in Google Sheets yet. \nAn error may occur in this case; however, the workflow will **continue running** without interruption.\n" }, "typeVersion": 1 }, { "id": "204aab36-1081-4d6e-b3a3-2fc03b6a1a10", "name": "Sticky Note9", "type": "n8n-nodes-base.stickyNote", "position": [ 1180, -480 ], "parameters": { "color": 7, "width": 980, "height": 960, "content": "## Code Node to Filter Existing URLs\n\nThis code node filters URLs that have **not yet been summarized by AI.** \nIt outputs:\n\n- A **list of URLs** following the RSS Read schema if new URLs are found.\n- An item called **\"message\"** with the value **\"No new articles found\"** if no new articles are available in your RSS feed.\n\n---\n\n## IF Node\n\nThe condition for this node is: `{{ $json.message }}` *not equal to* **\"No new articles found\"**.\n\n- **False** → The workflow executes the \"No Operation, do nothing\" node.\n- **True** → The workflow proceeds to process the new articles for your web development industry monitoring.\n" }, "typeVersion": 1 }, { "id": "ef83c5f9-12a7-4924-9356-d1307fc8f279", "name": "Sticky Note10", "type": "n8n-nodes-base.stickyNote", "position": [ 2940, 60 ], "parameters": { "color": 7, "width": 960, "height": 580, "content": "## Set Fields - Not Relevant Articles \n\nThis node prepares the data to be added to the Google Sheet by defining the following fields: \n\n- **`article_url`** – The article's URL.\n- **`summarized`** – Always set to `\"NO (not relevant)\"`, as it belongs to the **\"not_relevant\"** path. \n- **`website`** – The website where the article URL was published. \n- **`fetched_at`** – The timestamp when the URL was processed by the workflow. \n > *(Note: This timestamp reflects when the scenario was triggered, as obtained from the **Schedule Trigger** node, not the exact fetch time.)* \n- **`publish_date`** – The date the article was published. \n\n---\n\n## Google Sheets - Add Not Relevant Articles\n\nThis node adds the prepared data to the **\"article_database\"** sheet in your copied Google Sheet template. \nEnsure that you select the **\"article_database\"** sheet when configuring this node. \n" }, "typeVersion": 1 }, { "id": "10af053d-23f6-416b-9fe2-874dfc2ec7aa", "name": "Sticky Note2", "type": "n8n-nodes-base.stickyNote", "position": [ 4020, 80 ], "parameters": { "color": 5, "width": 600, "height": 440, "content": "## OpenAI Chat Model \n\nThis node specifies the **AI model** to be used for processing. \nThe default model is **GPT-4o-mini**, which has been **tested** and proven to perform well for this task. \n\n**GPT-4o-mini** is a **cost-efficient** model, offering a good balance between **performance and affordability**, making it suitable for regular usage without incurring high costs.\n" }, "typeVersion": 1 }, { "id": "67e6b0f9-32fc-4dcf-ae1b-effe11b31cd1", "name": "Sticky Note11", "type": "n8n-nodes-base.stickyNote", "position": [ 4680, -640 ], "parameters": { "color": 7, "width": 600, "height": 680, "content": "## Slack - Send Article Summary \n\nThis node **posts the message** to the designated Slack channel, containing the **output generated by the LLM.** \n\nFor better organization and accessibility, it is recommended to use a **dedicated Slack channel** specifically for topic monitoring. \nThis ensures that team members can easily access relevant summaries without cluttering other discussions. \n\n\n### Why not use Slack Tool Calling? \n\nAfter extensive testing, the output from the previous node has proven to be **highly effective**, making it unnecessary to use **tool calling** or an **AI agent.** 😀 \nKeeping things simple **streamlines the workflow** and reduces complexity.\n" }, "typeVersion": 1 }, { "id": "afe7643d-618b-4798-851e-b8b9d024e792", "name": "Sticky Note12", "type": "n8n-nodes-base.stickyNote", "position": [ 4700, 80 ], "parameters": { "color": 7, "width": 1260, "height": 560, "content": "## Set Fields - Relevant Articles \n\nThis node prepares the data to be added to the Google Sheet by defining the following fields: \n\n- **`article_url`** – The article's URL. \n- **`summarized`** – Always set to `\"YES\"`, as it follows the **\"relevant\"** path. \n- **`summary`** – The article summary that was posted to Slack. \n- **`website`** – The source website where the article was published. \n- **`fetched_at`** – The timestamp indicating when the URL was processed by the workflow. \n > *(Note: This timestamp reflects when the data was added to Google Sheets, not the actual fetch time.)* \n- **`publish_date`** – The date the article was published. \n\n---\n\n## Google Sheets - Add Relevant Articles\n\nThis node adds the prepared data to the **\"article_database\"** sheet in your copied Google Sheet template. \nMake sure to select the **\"article_database\"** sheet when configuring this node. \n" }, "typeVersion": 1 }, { "id": "e87619df-48e3-4ef8-83c7-1695746e2b92", "name": "Sticky Note1", "type": "n8n-nodes-base.stickyNote", "position": [ -1000, -280 ], "parameters": { "color": 7, "width": 460, "height": 600, "content": "## Scheduler \nThis **trigger** is a **scheduler** that defines **how often the workflow is executed**. \nBy default, the **template is set to every 1 hour**, meaning the workflow will check **every hour** if **new articles** have been added to the **RSS feed** you follow.\n" }, "typeVersion": 1 }, { "id": "e2bcd684-abd9-4f47-bf4c-12eac379432d", "name": "Sticky Note7", "type": "n8n-nodes-base.stickyNote", "position": [ -1900, -720 ], "parameters": { "color": 6, "width": 780, "height": 1300, "content": "# Workflow Overview\n\n## Check Legal Regulations:\nThis workflow involves scraping, so ensure you comply with the legal regulations in your country before getting started. Better safe than sorry!\n\n## 📌 Purpose \nThis workflow enables **automated and AI-driven topic monitoring**, delivering **concise article summaries** directly to a **Slack channel** in a structured and easy-to-read format. \nIt allows users to stay informed on specific topics of interest effortlessly, without manually checking multiple sources, ensuring a **time-efficient and focused** monitoring experience. \n\n**To get started, copy the Google Sheets template required for this workflow from [here](https://docs.google.com/spreadsheets/d/1F2FzWt9FMkA5V5i9d_hBJRahLDvxs3DQBOLkLYowXbY).** \n\n\n## 🎯 Target Audience \nThis workflow is designed for: \n- **Industry professionals** looking to track key developments in their field. \n- **Research teams** who need up-to-date insights on specific topics. \n- **Companies** aiming to keep their teams informed with relevant content. \n\n## ⚙️ How It Works \n1. **Trigger:** A **Scheduler** initiates the workflow at regular intervals (default: every hour). \n2. **Data Retrieval:** \n - RSS feeds are fetched using the **RSS Read** node. \n - Previously monitored articles are checked in **Google Sheets** to avoid duplicates. \n3. **Content Processing:** \n - The article relevance is assessed using **OpenAI (GPT-4o-mini)**. \n - Relevant articles are scraped using **Jina AI** to extract content. \n - Summaries are generated and formatted for Slack. \n4. **Output:** \n - Summaries are posted to the specified Slack channel. \n - Article metadata is stored in **Google Sheets** for tracking. \n\n## 🛠️ Key APIs and Nodes Used \n- **Scheduler Node:** Triggers the workflow periodically. \n- **RSS Read:** Fetches the latest articles from defined RSS feeds. \n- **Google Sheets:** Stores monitored articles and manages feed URLs. \n- **OpenAI API (GPT-4o-mini):** Classifies article relevance and generates summaries. \n- **Jina AI API:** Extracts the full content of relevant articles. \n- **Slack API:** Posts formatted messages to Slack channels. \n\n---\n\nThis workflow provides an **efficient and intelligent way** to stay informed about your topics of interest, directly within Slack.\n" }, "typeVersion": 1 }, { "id": "d72f505d-2bbf-41db-b404-8a61b8c21452", "name": "Google Sheets - Get article monitored database", "type": "n8n-nodes-base.googleSheets", "position": [ -400, 120 ], "parameters": { "options": {}, "sheetName": { "__rl": true, "mode": "list", "value": 1966921272, "cachedResultUrl": "https://docs.google.com/spreadsheets/d/1F2FzWt9FMkA5V5i9d_hBJRahLDvxs3DQBOLkLYowXbY/edit#gid=1966921272", "cachedResultName": "article_database" }, "documentId": { "__rl": true, "mode": "list", "value": "1F2FzWt9FMkA5V5i9d_hBJRahLDvxs3DQBOLkLYowXbY", "cachedResultUrl": "https://docs.google.com/spreadsheets/d/1F2FzWt9FMkA5V5i9d_hBJRahLDvxs3DQBOLkLYowXbY/edit?usp=drivesdk", "cachedResultName": "Template - AI-Powered Information Monitoring" }, "authentication": "serviceAccount" }, "credentials": { "googleApi": { "id": "", "name": "Google Sheets account" } }, "executeOnce": true, "typeVersion": 4.5, "alwaysOutputData": true }, { "id": "08eae799-2682-4d49-81fa-2127a65d887b", "name": "Code", "type": "n8n-nodes-base.code", "position": [ 1280, 120 ], "parameters": { "jsCode": "// Retrieve data from RSS feed and Google Sheets\nconst rssItems = items; // Contains RSS articles\nconst sheetItems = $items(\"Set field - existing_url\", 0);\n\n// Extract the links of articles present in Google Sheets\nconst existingUrls = sheetItems.map(entry => entry.json.existing_url);\n\n// Filter RSS articles to keep only those not present in Google Sheets\nconst newArticles = rssItems.filter(rssItem => {\n return !existingUrls.includes(rssItem.json.link);\n});\n\n// If new articles are found, return them\nif (newArticles.length > 0) {\n return newArticles;\n}\n\n// If no new articles, return an informational message\nreturn [{ json: { message: \"No new articles found.\" } }];\n\n" }, "typeVersion": 2 }, { "id": "9f2d2c87-460b-4872-9538-519d26524475", "name": "No Operation, do nothing", "type": "n8n-nodes-base.noOp", "position": [ 1960, 240 ], "parameters": {}, "typeVersion": 1 }, { "id": "e9ebbce6-a3b4-4f89-9908-3d9b2dd42f44", "name": "If", "type": "n8n-nodes-base.if", "position": [ 1640, 120 ], "parameters": { "options": {}, "conditions": { "options": { "version": 2, "leftValue": "", "caseSensitive": true, "typeValidation": "strict" }, "combinator": "and", "conditions": [ { "id": "bad6fc33-2e1e-4169-9893-d284c6c68288", "operator": { "type": "string", "operation": "notEquals" }, "leftValue": "={{ $json.message }}", "rightValue": "No new articles found." } ] } }, "typeVersion": 2.2 }, { "id": "6e2c820d-27da-4d3b-844c-581fb266e04a", "name": "Jina AI - Read URL", "type": "n8n-nodes-base.httpRequest", "position": [ 3240, -120 ], "parameters": { "url": "=https://r.jina.ai/{{ $json.link }}", "options": {} }, "retryOnFail": true, "typeVersion": 4.2, "waitBetweenTries": 5000 }, { "id": "3f942518-f75b-4d03-9cd1-b275ad3b91cd", "name": "Set field - existing_url", "type": "n8n-nodes-base.set", "onError": "continueRegularOutput", "position": [ -180, 120 ], "parameters": { "options": {}, "assignments": { "assignments": [ { "id": "07799638-55d7-42a9-b1f7-fea762cfa2f1", "name": "existing_url", "type": "string", "value": "={{ $json.article_url.extractUrl() }}" } ] } }, "typeVersion": 3.4, "alwaysOutputData": true }, { "id": "baef0ff9-8bf5-4ecf-9300-0adbad0d1a07", "name": "OpenAI Chat Model1", "type": "@n8n/n8n-nodes-langchain.lmChatOpenAi", "position": [ 2400, 300 ], "parameters": { "options": {} }, "credentials": { "openAiApi": { "id": "", "name": "OpenAi Connection" } }, "typeVersion": 1.1 }, { "id": "ccbfe5fc-2e87-4fff-b23d-0c4c6ebd3648", "name": "Set fields - Not relevant articles", "type": "n8n-nodes-base.set", "position": [ 3060, 480 ], "parameters": { "options": {}, "assignments": { "assignments": [ { "id": "3fbf5256-f06b-450a-adf7-65591a19c7dd", "name": "article_url", "type": "string", "value": "={{ $json.link }}" }, { "id": "02f506cf-28fe-46ef-b97e-7ec938805151", "name": "summarized", "type": "string", "value": "NO (not relevant)" }, { "id": "552efef4-63cb-448b-bb0c-30ae9666f310", "name": "website", "type": "string", "value": "={{ $('Google Sheets - Get RSS Feed url followed').item.json.website }}" }, { "id": "096acb35-4e9e-48fd-8e61-8ceb525591fa", "name": "fetched_at", "type": "string", "value": "={{$now}}" }, { "id": "427243d1-01c4-458a-9626-75366e4264cd", "name": "publish_date", "type": "string", "value": "={{ $('Relevance Classification for Topic Monitoring').item.json.pubDate.toDateTime().format('yyyy-MM-dd') }}" } ] } }, "typeVersion": 3.4 }, { "id": "0dbcc872-9afa-4e2c-be24-82d3a2457dd0", "name": "Google Sheets - Add relevant articles", "type": "n8n-nodes-base.googleSheets", "position": [ 3480, 480 ], "parameters": { "columns": { "value": {}, "schema": [ { "id": "article_url", "type": "string", "display": true, "required": false, "displayName": "article_url", "defaultMatch": false, "canBeUsedToMatch": true }, { "id": "summarized", "type": "string", "display": true, "required": false, "displayName": "summarized", "defaultMatch": false, "canBeUsedToMatch": true }, { "id": "summary", "type": "string", "display": true, "required": false, "displayName": "summary", "defaultMatch": false, "canBeUsedToMatch": true }, { "id": "website", "type": "string", "display": true, "required": false, "displayName": "website", "defaultMatch": false, "canBeUsedToMatch": true }, { "id": "fetched_at", "type": "string", "display": true, "required": false, "displayName": "fetched_at", "defaultMatch": false, "canBeUsedToMatch": true }, { "id": "publish_date", "type": "string", "display": true, "required": false, "displayName": "publish_date", "defaultMatch": false, "canBeUsedToMatch": true } ], "mappingMode": "autoMapInputData", "matchingColumns": [], "attemptToConvertTypes": false, "convertFieldsToString": false }, "options": {}, "operation": "append", "sheetName": { "__rl": true, "mode": "list", "value": 1966921272, "cachedResultUrl": "https://docs.google.com/spreadsheets/d/1F2FzWt9FMkA5V5i9d_hBJRahLDvxs3DQBOLkLYowXbY/edit#gid=1966921272", "cachedResultName": "article_database" }, "documentId": { "__rl": true, "mode": "list", "value": "1F2FzWt9FMkA5V5i9d_hBJRahLDvxs3DQBOLkLYowXbY", "cachedResultUrl": "https://docs.google.com/spreadsheets/d/1F2FzWt9FMkA5V5i9d_hBJRahLDvxs3DQBOLkLYowXbY/edit?usp=drivesdk", "cachedResultName": "Template - AI-Powered Information Monitoring" }, "authentication": "serviceAccount" }, "credentials": { "googleApi": { "id": "", "name": "Google Sheets account" } }, "typeVersion": 4.5 }, { "id": "0c7024b6-dfac-4e97-9d42-198fff6bcc47", "name": "Google Sheets - Add relevant article", "type": "n8n-nodes-base.googleSheets", "position": [ 5660, 520 ], "parameters": { "columns": { "value": {}, "schema": [ { "id": "article_url", "type": "string", "display": true, "required": false, "displayName": "article_url", "defaultMatch": false, "canBeUsedToMatch": true }, { "id": "summarized", "type": "string", "display": true, "required": false, "displayName": "summarized", "defaultMatch": false, "canBeUsedToMatch": true }, { "id": "summary", "type": "string", "display": true, "required": false, "displayName": "summary", "defaultMatch": false, "canBeUsedToMatch": true }, { "id": "website", "type": "string", "display": true, "required": false, "displayName": "website", "defaultMatch": false, "canBeUsedToMatch": true }, { "id": "fetched_at", "type": "string", "display": true, "required": false, "displayName": "fetched_at", "defaultMatch": false, "canBeUsedToMatch": true }, { "id": "publish_date", "type": "string", "display": true, "required": false, "displayName": "publish_date", "defaultMatch": false, "canBeUsedToMatch": true } ], "mappingMode": "autoMapInputData", "matchingColumns": [], "attemptToConvertTypes": false, "convertFieldsToString": false }, "options": {}, "operation": "append", "sheetName": { "__rl": true, "mode": "list", "value": 1966921272, "cachedResultUrl": "https://docs.google.com/spreadsheets/d/1F2FzWt9FMkA5V5i9d_hBJRahLDvxs3DQBOLkLYowXbY/edit#gid=1966921272", "cachedResultName": "article_database" }, "documentId": { "__rl": true, "mode": "list", "value": "1F2FzWt9FMkA5V5i9d_hBJRahLDvxs3DQBOLkLYowXbY", "cachedResultUrl": "https://docs.google.com/spreadsheets/d/1F2FzWt9FMkA5V5i9d_hBJRahLDvxs3DQBOLkLYowXbY/edit?usp=drivesdk", "cachedResultName": "Template - AI-Powered Information Monitoring" }, "authentication": "serviceAccount" }, "credentials": { "googleApi": { "id": "", "name": "Google Sheets account" } }, "typeVersion": 4.5 }, { "id": "e1266606-eaee-4077-be7e-6f08ae9bae39", "name": "Set Fields - Relevant Articles", "type": "n8n-nodes-base.set", "position": [ 4900, 520 ], "parameters": { "options": {}, "assignments": { "assignments": [ { "id": "3fbf5256-f06b-450a-adf7-65591a19c7dd", "name": "article_url", "type": "string", "value": "={{ $('Relevance Classification for Topic Monitoring').item.json.link }}" }, { "id": "02f506cf-28fe-46ef-b97e-7ec938805151", "name": "summarized", "type": "string", "value": "YES" }, { "id": "e23059bd-8bb2-439a-85bd-f9e191930d1e", "name": "summary", "type": "string", "value": "={{ $json.text }}" }, { "id": "552efef4-63cb-448b-bb0c-30ae9666f310", "name": "website", "type": "string", "value": "={{ $('Google Sheets - Get RSS Feed url followed').item.json.website }}" }, { "id": "096acb35-4e9e-48fd-8e61-8ceb525591fa", "name": "fetched_at", "type": "string", "value": "={{$now}}" }, { "id": "427243d1-01c4-458a-9626-75366e4264cd", "name": "publish_date", "type": "string", "value": "={{ $('Relevance Classification for Topic Monitoring').item.json.pubDate.toDateTime().format('yyyy-MM-dd') }}" } ] } }, "typeVersion": 3.4 } ], "active": false, "pinData": {}, "settings": { "executionOrder": "v1" }, "versionId": "dcc84e7c-aa42-4d0f-8522-84fdf8bea0bc", "connections": { "If": { "main": [ [ { "node": "Relevance Classification for Topic Monitoring", "type": "main", "index": 0 } ], [ { "node": "No Operation, do nothing", "type": "main", "index": 0 } ] ] }, "Code": { "main": [ [ { "node": "If", "type": "main", "index": 0 } ] ] }, "RSS Read": { "main": [ [ { "node": "Code", "type": "main", "index": 0 } ] ] }, "Basic LLM Chain": { "main": [ [ { "node": "Slack1", "type": "main", "index": 0 }, { "node": "Set Fields - Relevant Articles", "type": "main", "index": 0 } ] ] }, "Schedule Trigger": { "main": [ [ { "node": "Google Sheets - Get article monitored database", "type": "main", "index": 0 } ] ] }, "OpenAI Chat Model": { "ai_languageModel": [ [ { "node": "Basic LLM Chain", "type": "ai_languageModel", "index": 0 } ] ] }, "Jina AI - Read URL": { "main": [ [ { "node": "Basic LLM Chain", "type": "main", "index": 0 } ] ] }, "OpenAI Chat Model1": { "ai_languageModel": [ [ { "node": "Relevance Classification for Topic Monitoring", "type": "ai_languageModel", "index": 0 } ] ] }, "Set field - existing_url": { "main": [ [ { "node": "Google Sheets - Get RSS Feed url followed", "type": "main", "index": 0 } ] ] }, "Set Fields - Relevant Articles": { "main": [ [ { "node": "Google Sheets - Add relevant article", "type": "main", "index": 0 } ] ] }, "Set fields - Not relevant articles": { "main": [ [ { "node": "Google Sheets - Add relevant articles", "type": "main", "index": 0 } ] ] }, "Google Sheets - Add relevant article": { "main": [ [] ] }, "Google Sheets - Get RSS Feed url followed": { "main": [ [ { "node": "RSS Read", "type": "main", "index": 0 } ] ] }, "Relevance Classification for Topic Monitoring": { "main": [ [ { "node": "Jina AI - Read URL", "type": "main", "index": 0 } ], [ { "node": "Set fields - Not relevant articles", "type": "main", "index": 0 } ] ] }, "Google Sheets - Get article monitored database": { "main": [ [ { "node": "Set field - existing_url", "type": "main", "index": 0 } ] ] } } }